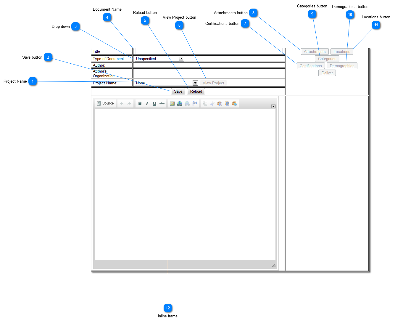
 Project Name
You can link this document to your project by making selection here. This will be used for your Good Faith Effort reporting.
|
|
 Save button
Save button works for action you take at left side of the document screen.
1) Document Title
2) Document Type
3) Project Name
4) Anything you created
|
|
 Drop down
|
|
 Document Name
You MUST type in the Name of your new document here. Then click save button to save it.
These steps establishes the doucment identification.
|
|
 Reload button
This button refresh your screen. If updated the information, when Reload is initiated, the system will go back to the last update that was saved.
|
|
 View Project button
This will present the project on your screen.
|
|
 Certifications button
This enables certification type selection.
|
|
This enables attachments to be associated with the document.
|
|
 Categories button
|
|
 Demographics button
|
|
 Locations button
|
|
 Inline frame
<TODO>: Insert description text here... And don't forget to add keyword for this topic
|
|